
This project automates the management and validation of discount codes using Google Sheets as the data source and integrates with a web application and PayPal for seamless discount application during checkout.
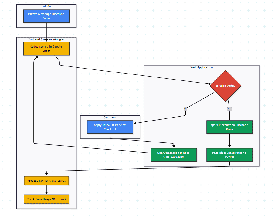
AI-Generated Diagram: Cross-Functional Flowchart for Automated Discount Code Management System
Managing discount codes manually can be time-consuming, error-prone, and inefficient, especially as the number of codes and partners grows. This system automates the process, ensuring accuracy, reducing manual effort, and providing a centralized platform for managing all discount-related information.
Effective email marketing requires personalized and timely communication. Manually sending individual emails or managing complex email marketing platforms can be time-consuming and expensive. This project offers a simple yet powerful solution using readily available Google Workspace tools, making automated email journeys accessible to anyone familiar with Google Sheets.
Code Creation and Management: Discount codes, percentage discounts, validity dates, and associated partners are managed in a Google Sheet. This serves as the central database for all discount information.
Website Integration: The web application (e.g., your AC2F premium key distribution website) integrates with the Google Sheet.
Discount Code Application at Checkout: During checkout, users enter their discount code on the website.
Real-time Validation: The web application queries the Google Sheet in real-time to validate the entered discount code, checking its validity and associated percentage discount.
Discount Applied (if valid): If the code is valid, the discount is automatically applied to the purchase price before processing the payment through PayPal.
PayPal Integration: The discounted price is passed to PayPal for payment processing.
Tracking and Reporting (Optional): The system can track discount code usage and generate reports on which codes are most popular, which partners are driving the most sales, etc. (This would likely involve additional scripting or integration with Google Analytics).
Google Apps Script: Connecting and interacting with Google Sheets and potentially other APIs.
Google Sheets API: Reading and validating discount code data from the Google Sheet.
Web Application Development (HTML, CSS, JavaScript): Integrating the discount code validation and application logic into the website’s front-end and back-end.
PayPal API Integration: Processing payments with the applied discount.
Database Management (using Google Sheets as a database).
E-commerce Integration: Understanding of e-commerce workflows and payment processing.
Increased sales or conversions due to discount code usage
Reduction in manual effort for managing discounts.
Build an automated discount distribution system for Free.
Quick Links
Legal Stuff